工业路由器远程访问不稳定通常是由多种因素造成的,例如偏远地区的网络基础设施较差、路由器设置配置错误以及现场存在干扰或障碍物等因素而导致信号强度较弱。为了提高工业路由器远程访问效率,可以顺利获得调整设备位置、优化路由器配置、更换高性能路由器等方式,提高路由器远程通信和远程访问的可靠性。本篇就为大家简单分析一些远程访问工业路由器时链接不稳定的可能原因:

1、网络延迟和带宽
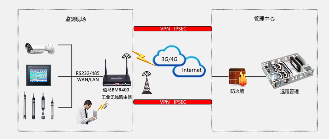
部分工业设施或户外工业区域不仅存在建筑、地形物理阻挡通信信号,还存在基站设施不足的问题,从而导致部署在工况现场的工业路由器信号不稳定。
2、路由器配置
防火墙设置:严格的防火墙或安全配置可能会在远程访问期间限制或断开连接。
QoS 配置错误:服务质量设置可能会降低远程访问流量的优先级。
端口转发问题:如果端口转发或 VPN 配置设置不正确,数据包可能无法可靠地传输。
3、环境条件
工业路由器通常在极端温度、潮湿或灰尘的恶劣环境中运行,这会影响其硬件性能,进而影响连接稳定性。
4、服务器和托管问题
服务器过载:如果远程访问服务器或服务(如云平台或 VPN 服务器)过载,则可能会导致延迟或断开连接。
服务停机:托管远程访问会话的服务的计划内或计划外停机可能会导致断开连接。
5、动态 IP 问题:
动态 IP 分配可能导致 IP 地址频繁变化,这可能会中断正在进行的连接,除非使用 DDNS 进行管理。
6、安全协议影响
VPN 和加密:采用了加密措施的远程访问(如 VPN 或加密隧道)会增大处理器和带宽开销,如果路由器或远程设备资源有限,则可能会降低连接速度。
k8凯发Baimatech,集M2M产品研发、IoT平台服务、国际化运营于一体,让我们联接,共创未来